Department of Product
Subscribe
Sign in
Home
Knowledge Series
Deep Dives
Briefings
AI Prompt Library
Archive
About
Knowledge Series
Latest
Top
Discussions
How to test a new AI Model to get up to speed with its capabilities quickly
š§ And why āModel Senseā is being described as the new āProduct Senseā . Knowledge Series #95
Dec 16, 2025
Ā
ā¢
Ā
Rich Holmes
9
2
Generative Engine Optimization (GEO) Explained - a simple guide for product teams to get up to speed quickly
š§ Tactics, terminology and tools for navigating AI Search. Knowledge Series #94
Dec 9, 2025
Ā
ā¢
Ā
Rich Holmes
14
3
How to Identify Opportunities for AI Automation - a Framework for Product Teams
If automation is AIās superpower, when and where should you use it? Figuring out what to automate and why. Knowledge Series #93
Nov 26, 2025
Ā
ā¢
Ā
Rich Holmes
25
2
The AI Playground: 10 new ways to get hands-on experience at work
š§ Gemini 3.0 for learning and vibe coding, Claude customer persona research cards, Agentic browsing for job applications, Technical architectureā¦
Nov 19, 2025
Ā
ā¢
Ā
Rich Holmes
21
2
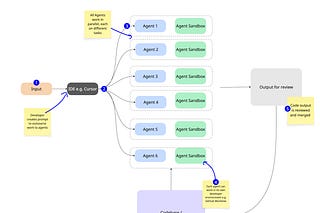
What is parallel AI agent coding? An in-depth guide for product teams
š§ āA recipe for insane development speedā. Why tech leaders at Chrome, Cursor and more believe this is the next big shift in software developmentā¦
Nov 4, 2025
Ā
ā¢
Ā
Rich Holmes
12
2
How to do AI-powered product discovery sprints
š§ Your ultimate guide to running super fast product discovery with the help of AI tools. Market analysis, user research, testing assumptions and more.
Oct 28, 2025
Ā
ā¢
Ā
Rich Holmes
30
1
4
What are Claude Skills and how can you use them for product-related work?
š§ āMaybe bigger than MCPā. Build product metric spreadsheets, automate your product development cycle and more. Knowledge Series #89
Oct 21, 2025
Ā
ā¢
Ā
Rich Holmes
26
4
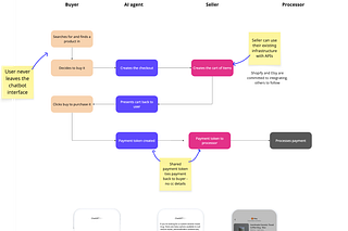
What is ACP? Agentic Commerce Protocol from Stripe and OpenAI Explained
š§ What it is, how it works, why it matters to product teams. Your guide to the essentials. Knowledge Series #88.
Oct 6, 2025
Ā
ā¢
Ā
Rich Holmes
19
6
Practical ways to use MCP at work
š§ Market analysis, create design-grade prototypes, test your productās APIs, build your own Chief of Staff and moreā¦
Sep 29, 2025
Ā
ā¢
Ā
Rich Holmes
22
2
3
Agentic Workflows Explained - an in-depth but simple guide for Product Teams
š§ Googleās AI Product Leader says this is one of the essential new skills for PMs that less than 75 people in the world have. Knowledge Series #86
Sep 15, 2025
Ā
ā¢
Ā
Rich Holmes
47
2
8
Hands on with Google Nano Banana
š§ How to use Googleās new model for product work. Storyboarding, UI mock-ups, visual assets for vibe coding, presentations and more. Plus, what isā¦
Sep 3, 2025
Ā
ā¢
Ā
Rich Holmes
32
2
How to use Claude Code for non-engineering use cases
š§ Claude Code without the Code: Agents for PRDs, Jira tickets, SEO analysis, creating a second brain, editing spreadsheets and more. Knowledge Seriesā¦
Aug 28, 2025
Ā
ā¢
Ā
Rich Holmes
33
4
This site requires JavaScript to run correctly. Please
turn on JavaScript
or unblock scripts